티스토리 뷰
[Spring Boot] gitlab & Eclipse 연동을 통한 Spring Boot 개발 프로젝트 구축
GodNR 2019. 7. 28. 00:54지난시간에 git clone을 사용하여 내부 저장소로 github 소스를 이관하는 방법에 대해 살펴보았습니다.
지난 포스팅은 다음을 참고하시기 바랍니다.
[Spring Boot] git clone을 활용한 Spring Boot 프로젝트 repository 이관
이번 포스팅에서는 내부 gitlab 저장소와 Eclipse를 연동하여 관리하는 방법에 대해 살펴보겠습니다.
Gitlab & Eclipse 연동
1) gitlab repository URL 확인
먼저 Eclipse와 연동할 gitlab repository URL을 확인합니다.

repository 홈 경로 또는 오른쪽 clone 버튼으로 실제 repository의 URL을 확인할 수 있습니다. (https://gitlab.com/sonnaraon/hellogitrepo.git을 복사합니다.)
2) Eclipse git Perspective 왼쪽 탭에서 우클릭하면 Paste Repository Path or URL 선택

3) 자동으로 저장된 경로를 확인하고 ID/Password 입력 후 다음 선택

4) 원하는 로컬 레포지토리 경로를 지정하고 완료 선택

5) 생성된 git repository 확인

6) 리포지토리와 연계된 이클립스 프로젝트 생성
(working Tree 우클릭 → Import Projects From File System or Archive)

7) 이클립스 프로젝트 Workspace 지정 후 완료 선택

8) Spring 또는 JavaEE Perspective에 import 된 프로젝트 확인

다음과 같이 hellogitrepo라는 프로젝트가 생성된 것을 확인할 수 있습니다.
생성 직 후 pom.xml에서 maven dependency check를 진행하면서 프로젝트 형태를 구성하기 때문에 최초 src 디렉토리 이외의 라이브러리 디렉토리 (Maven Dependencies) 생성이 늦어 질 수 있습니다.
Eclipse에서 수정된 소스 gitlab에 반영
1) java class 생성

Spring Boot의 구조에 대해서는 별도로 다루겠지만, Java Class의 경우 src/main/java 하위에 Class 파일을 생성하여 관리하게됩니다.
src/main/java/Hello.class를 생성하여 Hello!를 출력하는 클래스를 만들어 보았습니다.
이때 오른쪽에 Git Staging 창에 생성된 또는 변경된 파일이 Unstaged Changed 창에 나타납니다.
2) 소스 commit & push

변경된 또는 생성된 파일을 반영하는 과정은 다음과 같습니다.
- Unstaged Changes 탭의 + 버튼은 지정한 파일을 ++ 버튼은 모든 파일을 Git Repository에 Commit 또는 Push 할 수 있도록 Staged Changes 탭으로 이동하게 합니다.
- Commit Message에 변경된 정보에 대한 Tag를 입력합니다.
- 마지막으로 Commit and Push 버튼을 클릭하여 Commit (Local Repository에 Push하기 위한 준비를 진행)과 Push (Git Repository에 Push)를 수행합니다.
3) gitlab 확인
마지막으로 변경된 파일 정보를 Gitlab에서 확인합니다.

위와 같이 소스 파일이 업로드 된것을 확인할 수 있습니다.
Gitlab 소스 내려받기
1) gitlab에서 직접 변경한 정보 또는 다른 개발자의 IDE에서 Push 한 소스의 싱크 맞추기
앞서 살펴본 수정한 파일을 gitlab에 반영하는 Commit & Push 과정과 정 반대로 Gitlab에 반영한 소스의 싱크를 맞추기 위해 소스를 내려받는 Pull 과정을 살펴보겠습니다.

테스트를 위해 Gitlab 환경에서 직접 Hello.java 파일을 수정하고 Commit합니다.
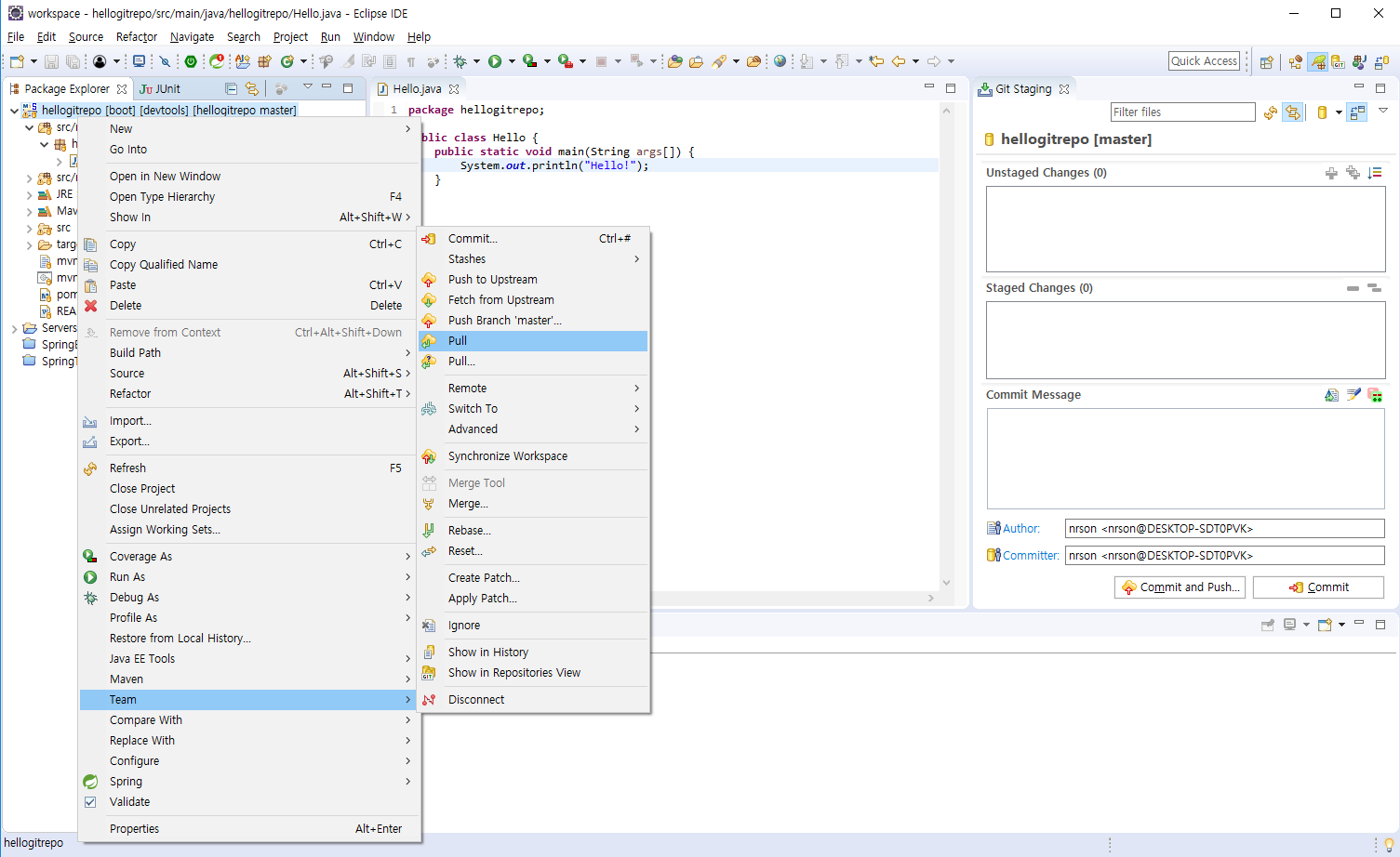
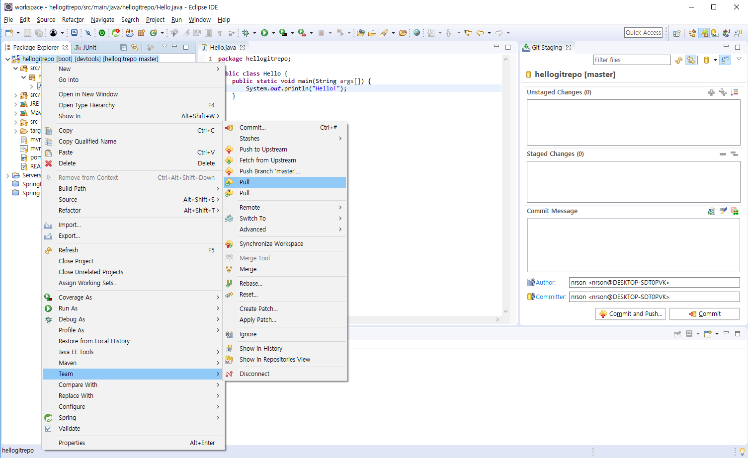
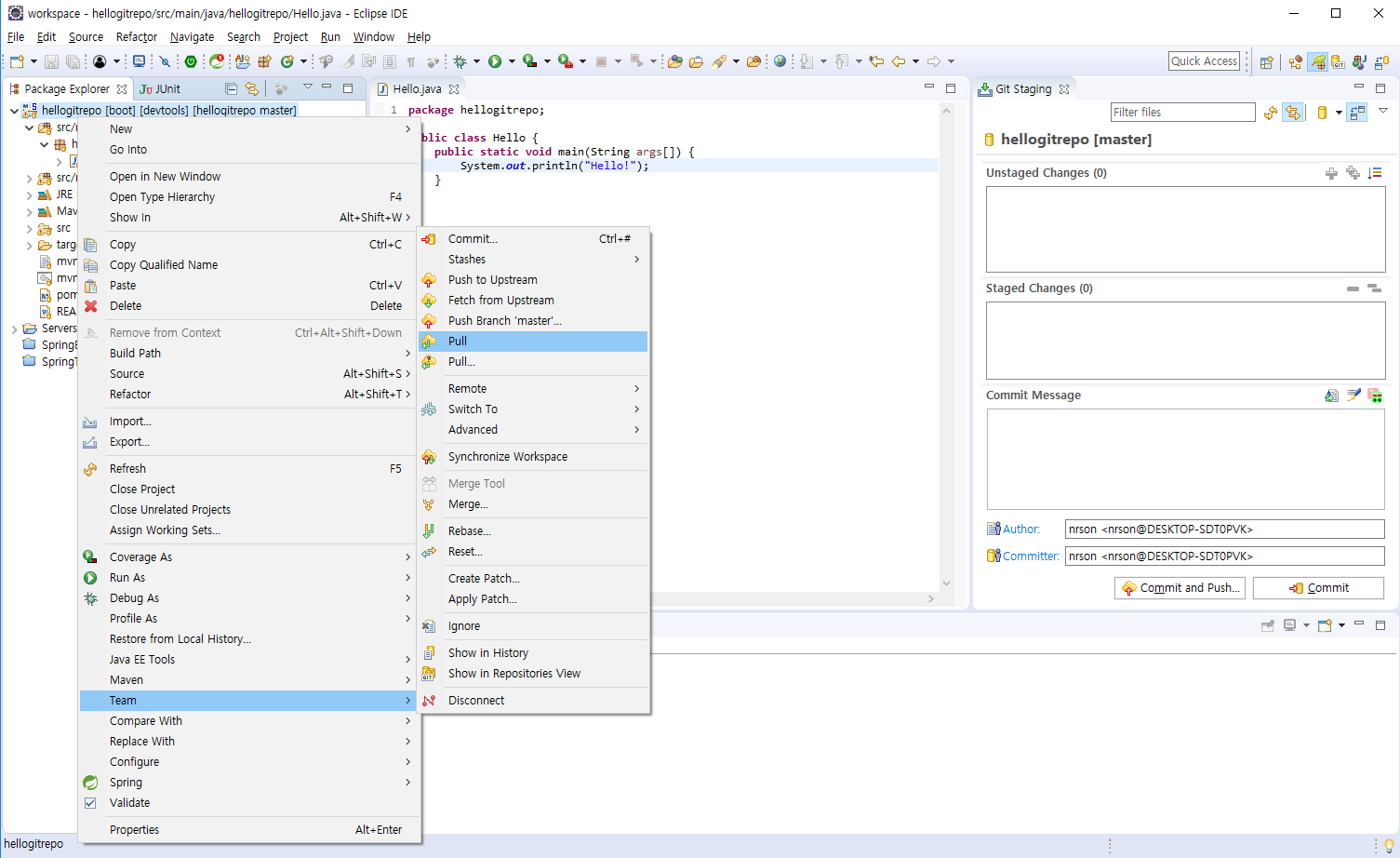
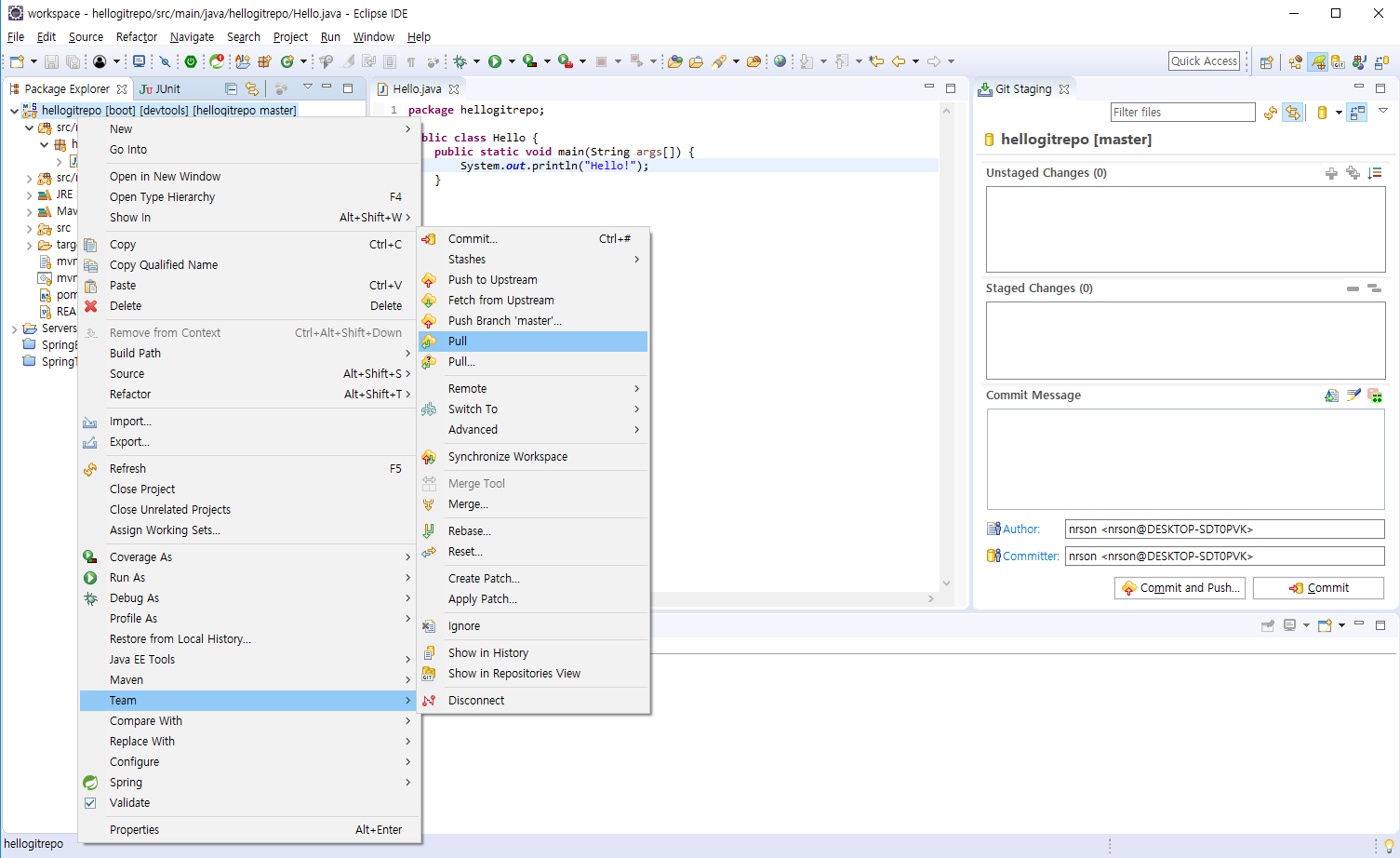
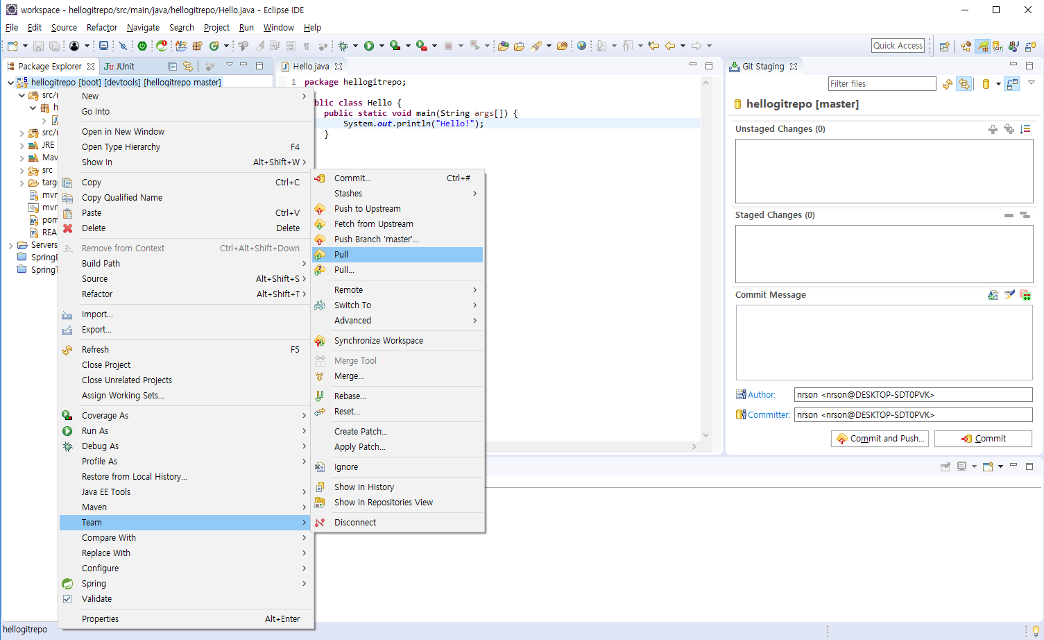
2) 소스 내려받기
다음과 같이 project 우클릭 → Team → Pull을 선택합니다.

선택하면 다음과 같이 변경 정보에 대한 내용이 출력되며, 뒤 Hello.java 클래스의 출력부분이 Hi!로 변경된 것을 볼 수 있습니다.

지금까지 Gitlab 서버와 이클립스의 연동과정에 대해 살펴보았습니다.
gitlab에 생성된 프로젝트를 로컬 환경으로 import하고 변경된 파일을 gitlab에 반영하는 commit & push 과정과 gitlab에서 변경된 또는 gitlab에 push된 환경을 로컬 환경에 반영하는 pull에 대해 알아보았습니다.
'⑤ 개발, 데이터베이스 > ⓢ Spring Boot' 카테고리의 다른 글
| [Spring Boot] Spring Boot Maven Repo 연동(Nexus2 OSS 내부 저장소) (0) | 2019.07.28 |
|---|---|
| [Spring Boot] Spring Boot Maven Repo 구축(Nexus2 OSS 내부 저장소) (0) | 2019.07.28 |
| [Spring Boot] git clone을 활용한 Spring Boot 프로젝트 repository 이관 (0) | 2019.07.27 |
| [Spring Boot] Gradle Build 하기 (0) | 2019.07.21 |
| [Spring Boot] JUnit (embedded Servlet Container & Mockup Test) (0) | 2019.07.14 |
- Total
- Today
- Yesterday
- node.js
- jeus
- 오픈스택
- webtob
- openstack tenant
- MSA
- openstack token issue
- OpenStack
- API Gateway
- TA
- aa
- JEUS7
- wildfly
- SA
- SWA
- Da
- 마이크로서비스 아키텍처
- nodejs
- Docker
- JEUS6
- git
- k8s
- Architecture
- kubernetes
- JBoss
- apache
- 마이크로서비스
- 아키텍처
- aws
- 쿠버네티스
| 일 | 월 | 화 | 수 | 목 | 금 | 토 |
|---|---|---|---|---|---|---|
| 1 | ||||||
| 2 | 3 | 4 | 5 | 6 | 7 | 8 |
| 9 | 10 | 11 | 12 | 13 | 14 | 15 |
| 16 | 17 | 18 | 19 | 20 | 21 | 22 |
| 23 | 24 | 25 | 26 | 27 | 28 | 29 |
| 30 |